Настройка зон доставки
Перед настройкой зон доставки убедитесь, что у вашей должности есть право доступа на изменение раздела Предприятие — Доставка. Более подробно о настройке прав доступа можно прочитать в статье: Права в бэк-офисе.
Настройка зон доставки состоит из следующих этапов:
1. Разметка зон доставки в конструкторе карт
2. Сохранение файла с размеченными зонами
3. Загрузка файла с размеченными зонами доставки в бэк-офис
4. Настройка зон доставки в бэк-офисе
5. Настройка приоритетов для зон доставки
Разметка зон доставки в конструкторе карт
Для разметки зон доставки перейдите в Конструктор карт Яндекса по ссылке: yandex.ru/map-constructor.
Создайте новую карту и укажите ее название, и краткое описание.

Затем переместите карту и настройте ее масштаб так, чтобы на карте отображался населенный пункт, в котором находится ваше заведение.
Активируйте инструмент Многоугольники и щелкните по карте, чтобы начать рисовать.

Чтобы закончить рисовать зону доставки, нажмите на клавиатуре кнопку Esc. Введите описание зоны и, при необходимости, настройте цвет заливки, цвет контура и другие параметры отображения зоны на карте. Нажмите Готово, чтобы сохранить зону доставки.

Таким же образом создайте дополнительные зоны доставки. Если зоны доставки пересекаются, то в бэк-офисе можно указать приоритет зон (какая из зон используется для расчета стоимости доставки). Все созданные зоны доставки будут отображаться в списке объектов.

Сохранение файла с размеченными зонами
Нажмите Сохранить и продолжить, а затем Экспорт.

Выберите формат GEO JSON и нажмите Скачать, чтобы сохранить файл на компьютере.

Загрузка файла с размеченными зонами доставки в бэк-офис
Перейдите в раздел Предприятие — Доставка и нажмите Загрузить карту на верхней панели инструментов.

Загрузите с компьютера GEO JSON файл, созданный в конструкторе карт.

Если в конструкторе карт вы создали несколько зон, то для настройки будет доступна каждая из этих зон.

Настройка зон доставки в бэк-офисе
Перейдите в раздел Предприятие — Доставка и выберите зону доставки.

Если необходимо учитывать стоимость доставки при расчетах выручки в отчетах и в виджетах, то на вкладке Основное поставьте флаг в поле Учитывать в выручке и нажмите Сохранить на верхней панели инструментов.

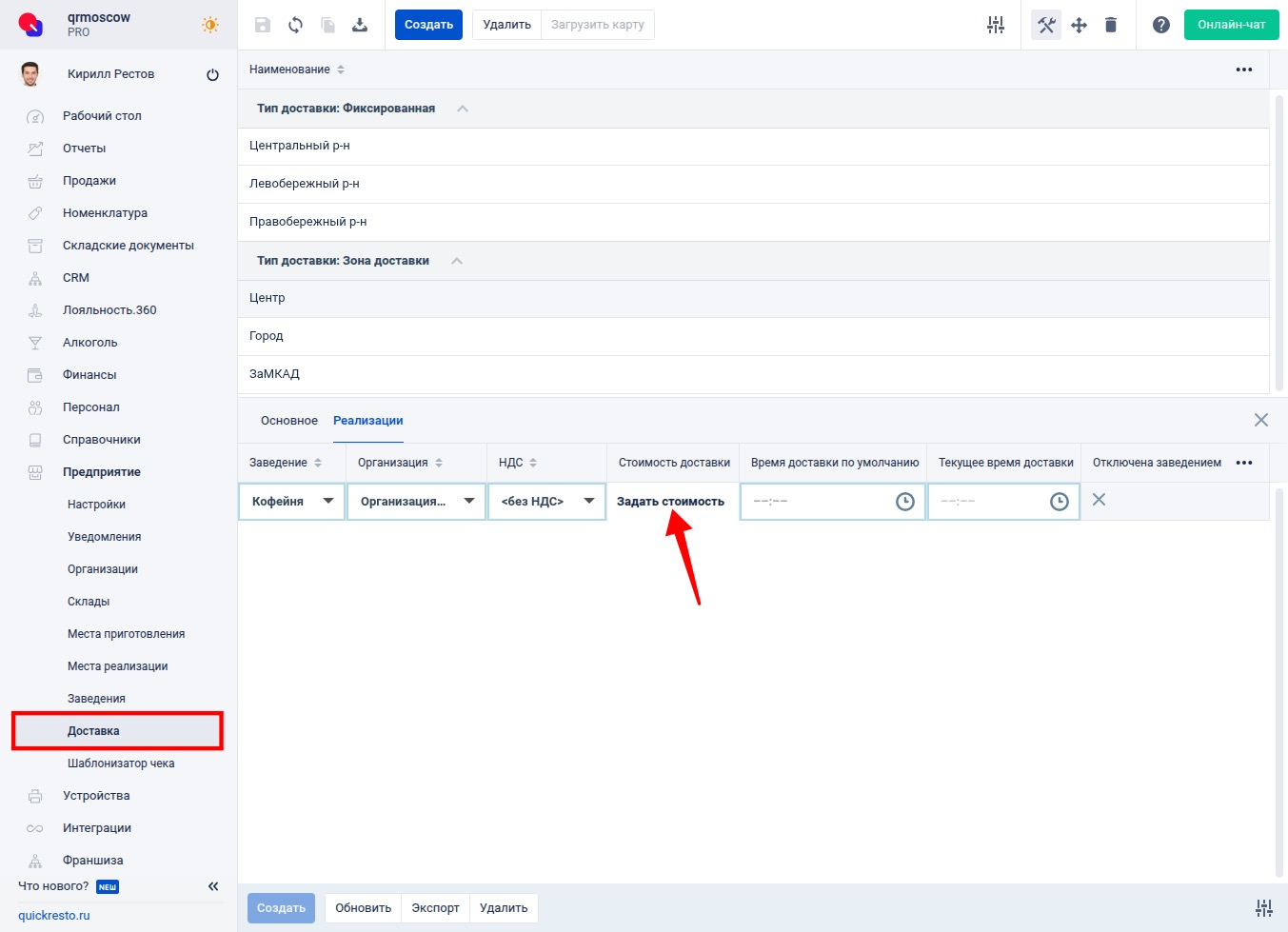
Далее настройте суммы заказа и стоимости доставки для заведений. Перейдите на вкладку Реализации и нажмите Создать.

Появится строка добавления заведения. Выберите Заведение, Организацию и укажите НДС для данной доставки.
При необходимости в колонке Время доставки по умолчанию укажите время доставки при обычной загруженности заведения. Оно будет отображаться по умолчанию в продуктах Бустера и на кассе, пока его не изменят на кассовом терминале.
Примечание! Настройка колонки Время доставки по умолчанию доступно только при подключении тарифной опции Бустер.
Для подключения подписки необходимо обратиться в отдел продаж, службу технической поддержки или абонентский отдел Quick Resto. Можно позвонить по номеру телефона 8-800-500-21-38 или написать на электронную почту sales@quickresto.ru.

Зона доставки может быть прикреплена только к одному заведению.
Нажмите Задать стоимость, чтобы настроить связки суммы заказа и стоимости доставки.

Появится форма настройки стоимости доставки. В поле Сумма заказа, От укажите минимальную сумму заказа, при которой будет возможна доставка, и укажите стоимость доставки в поле Стоимость доставки.

Если необходима более гибкая настройка стоимости доставки в зависимости от суммы заказа, то нажмите на +, чтобы создать дополнительные связки. Если случайно были добавлены лишние связки, то оставьте их пустыми, при сохранении они автоматически удалятся.

В поле Сумма заказа, От необходимо указывать сумму больше, чем в строке выше. При этом поле Сумма заказа, До в строке выше будет заполняться автоматически.
Указав необходимые суммы заказа и стоимости доставки, нажмите Сохранить.

Нажмите Сохранить на верхней панели инструментов.

Настройка приоритетов для зон доставки
Если зоны доставки пересекаются (накладываются друг на друга), то необходимо настроить их приоритет. Приоритет зон определяет:
1. Из какого заведения будет производиться доставка заказа, если пересекающиеся зоны обслуживаются разными заведениями.
2. По какой зоне определяется стоимость доставки, если пересекающиеся зоны обслуживаются одним заведением.
Если зоны обслуживаются разными заведениями
Если зоны доставки пересекаются и обслуживаются разными заведениями, то для настройки их приоритета перейдите в раздел Предприятие — Доставка. В списке Тип доставки: Зона доставки отображаются все зоны доставки, которые были загружены.

По расположению зон доставки в списке определяется их приоритет. Зона доставки, расположенная выше, имеет больший приоритет по сравнению с зонами доставки, находящимися ниже.
Для переопределения приоритетов зон доставки включите Режим перемещения на верхней панели инструментов.

Для перемещения зоны доставки выделите ее, переместите курсор мыши на позицию, куда необходимо переместить зону и щелкните левой кнопкой мыши. Зона доставки будет перемещена в указанную позицию.

Если зоны обслуживаются одним заведением
Если зоны доставки пересекаются и обслуживаются одним заведением, то для настройки их приоритета перейдите в раздел Предприятие — Заведения и выберите заведение, для которого необходимо настроить приоритет зон доставки.

На вкладке Зоны доставки отображаются все зоны доставки, которые были настроены для данного заведения.

По расположению зон доставки в списке определяется их приоритет. Зона доставки, которая находится выше имеет больший приоритет, чем зоны доставки, которые расположены ниже ее.
Для переопределения приоритетов зон доставки, включите Режим перемещения на нижней панели инструментов.

Для перемещения зоны доставки выделите ее, переместите курсор мыши на позицию, куда необходимо переместить зону и щелкните левой кнопкой мыши. Зона доставки будет перемещена в указанную позицию.

Если заказ на доставку оформляется с кассового терминала, то зона доставки определяется автоматически после ввода адреса доставки. Подробнее о создании заказа на доставку с кассового терминала можно прочитать в статье Создание заказа на доставку и навынос.