Ингредиенты
Содержание
Для перехода к нужной главе инструкции нажмите на ее название в списке:
- Как создать ингредиент?
- Что такое фасовка?
- Как узнать, в тех.картах каких продуктов используется ингредиент?
- Как узнать остаток ингредиента на всех складах?
- Где просмотреть историю складских операций с ингредиентом (отчёт по движению)?
- Где указать пищевую ценность ингредиента?
- Как быстро создать блюдо из ингредиента?
Ингредиент — это базовый тип продукта, который входит в состав других продуктов (блюд, полуфабрикатов и модификаторов). Ингредиенты не продаются на кассовом терминале и не имеют технологической карты.
Как создать ингредиент?
В бэк-офисе перейдите в раздел Номенклатура — Ингредиенты и нажмите кнопку Создать в верхней части экрана.

Откроется окно создания ингредиента, в котором есть следующие поля:
Наименование ингредиента.
Родительская группа — группа ингредиентов, в которую будет помещён создаваемый ингредиент.
Артикул — уникальный номер продукта в бэк-офисе. Устанавливается автоматически, но может быть изменён.
Тег — это ваша собственная категория продуктов. Используется как дополнительный параметр для фильтрации в отчётах или для быстрого добавления ингредиентов с определённым тегом в акты инвентаризации.
Ед. изм. — единица измерения ингредиента (килограммы, штуки, литры и т. д.). В бэк-офисе можно создать свои единицы измерения продуктов. Подробнее.
Вес базовой единицы, кг — это поле активно только для продуктов с единицей измерения, отличной от килограмма. Оно показывает, сколько кг весит одна единица измерения ингредиента. Используется при расчете выхода готового продукта (в тех.карту которого входит ингредиент) и остатков на складе.
Например, для ингредиента «Куриное яйцо», который измеряется в штуках и весит 50 граммов, в поле Вес базовой единицы, кг необходимо указать вес в килограммах: 0,05 кг.
Этот параметр неактивен для ингредиентов, единица измерения которых — килограмм.
Ставка НДС — размер НДС, включённый в стоимость ингредиента. Указанное значение НДС будет устанавливаться для ингредиента при его добавлении в приходные и расходные накладные. Создать новые ставки НДС можно в разделе Справочники — НДС.
Тип НДС:
НДС в сумме — сумма НДС включается в стоимость ингредиентов. Такое включение НДС в стоимость наиболее часто используется при работе на территории РФ.
НДС сверху — сумма НДС будет рассчитана сверху суммы продукта при работе на виртуальных фискальных регистраторах, а также при заполнении складских документов.
Штрих-код — здесь можно присвоить ингредиенту уникальный штрих-код для добавления ингредиента в накладные с помощью сканера штрих-кодов. Подробнее.
Лимит остатка — когда количество ингредиента на складе станет меньше указанного здесь значения, на электронную почту придёт уведомление об этом. Настроить уведомления можно в разделе Предприятие — Уведомления — Информация по складским остаткам.
Скрыть для заявок — если флаг активен, то на терминале продукт будет недоступен к добавлению при формировании заявок.
После заполнения полей нажмите Создать.

Ингредиент будет добавлен и отобразится на странице. При нажатии на ингредиент откроется окно с его дополнительными параметрами. Во вкладке Основное находятся параметры ингредиента, заданные при его создании.
Что такое фасовка?
Фасовка — это сопоставление упаковки ингредиента, в которой он поставляется, с его единицей измерения. Например, если покупается рис в упаковках по 400 граммов и единицей измерения риса является килограмм, для него можно создать фасовку «Упаковка» и указать для этой фасовки, что одна упаковка риса весит 0,4 кг, то есть Коэффициент, равный 0,4.
Все имеющиеся в бэк-офисе фасовки находятся в разделе Справочники — Фасовки.
Для добавления ингредиенту новой фасовки выберите ингредиент в списке, откройте вкладку Фасовка и нажмите кнопку Добавить внизу экрана. Для выбора уже созданной фасовки — нажмите на поле в колонке Наименование.

Как узнать, в тех.картах каких продуктов используется ингредиент?
Продукты, в тех.карты которых входит выбранный ингредиент, отображаются во вкладке Вхождение в тех.карты.

В ней можно увидеть, в состав каких продуктов входит ингредиент, в каком количестве, процент потери веса ингредиента при горячей и холодной обработках, какова себестоимость ингредиента и цена готовящегося блюда или модификатора и т. д.
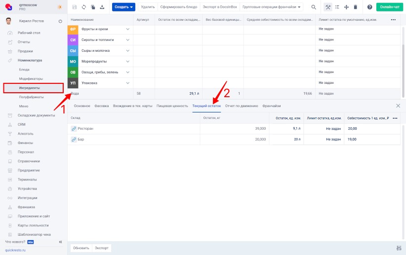
Как узнать остаток ингредиента на всех складах?
Чтобы просмотреть остаток по конкретному ингредиенту, выберите ингредиент и откройте вкладку Текущий остаток. В ней отображается список всех складов и количество выбранного ингредиента на каждом из них. Остаток ингредиента на складе отображается как в единицах измерения продукта, так и в килограммах. Для каждого склада также указана себестоимость за одну единицу измерения блюда.

В колонке Лимит остатка можно указать значение для каждого склада. Когда количество ингредиента на складе станет меньше указанного здесь значения, на электронную почту придёт уведомление об этом. Настроить уведомления можно в разделе Предприятие — Уведомления — Информация по складским остаткам.
Где просмотреть историю складских операций с ингредиентом (отчёт по движению)?
Во вкладке Отчёт по движению отображается информация по всем операциям на складах с выбранным ингредиентом (списаниям, поступлениям и инвентаризациям). По каждой складской операции существует документ (например, чек при списании ингредиента или приходная накладная при поступлении продукта на склад), к которому можно перейти, нажав на специальный значок в колонке Номер документа/чека.

- Дата и время — дата и время, в которые была совершена операция на складе (списание, поступление, перемещение и т. д.).
- Склад — склад, на котором изменились остатки ингредиента после совершённой операции.
- Тип документа — чек или вид складского документа (приходная накладная, акт инвентаризации и т. п.).
- Номер документа/чека — номер складского документа или чека в бэк-офисе, по которому изменились остатки ингредиента на складе.
- Количество, ед. изм. — количество ингредиента, в его единицах измерения, которое было списано или оприходовано на склад. При поступлении отображается обычное число, при списании — со знаком «минус».
- Остаток, ед. изм. — количество ингредиента на складе после совершения операции, в единицах измерения ингредиента.
- Себестоимость 1 ед. изм., ₽ — себестоимость одной единицы измерения ингредиента.
Где указать пищевую ценность ингредиента?
Выберите ингредиент и откройте вкладку Пищевая ценность в редакторе ингредиента.

Указать энергетическую ценность и нутриенты можно в поле На 100 г или На 1 кг из расчёта на 100 граммов и на один килограмм соответственно. При заполнении одной из этих колонок вторая заполняется автоматически.
Все показатели пищевой ценности будут вычисляться на основе данных из колонки На 100 г.
Как быстро создать блюдо из ингредиента?
Для быстрого создания блюда из ингредиента выберите ингредиент и нажмите кнопку Сформировать блюдо на верхней панели инструментов.
В открывшемся окне укажите Базовую цену (цену, по которой блюдо будет продаваться на кассовых терминалах) и нажмите Сформировать блюдо.

Блюдо будет создано и отобразится в разделе Номенклатура — Блюда. Название сформированного блюда будет соответствовать наименованию ингредиента, а ингредиент, из которого было сформировано блюдо, будет добавлен в его тех.карту в количестве одной единицы измерения.
